U bent hier

functionaliteit

Venster op gegevens

Een informatieobject (document) geeft  binnen een context via functionaliteiten (gedrag) als venster een gestructureerde toegang tot gegevens die zijn opgenomen in een of meer dataobjecten (bestanden).

Tijd in de database; Van eeuwig heden tot complex verleden

Informatiemodel - Context in lagen

Basiselementen

Schema (conceptmap) met een negental basiselementen waarmee de context van informatie gelaagd beschreven kan worden. Aan deze basiselementen liggen een aantal vragen ten grondslag zoals

  1. Waarom wordt een activiteit (proces, project of andere activiteit) uitgevoerd
  2. Om welke activiteit gaat het precies
  3. Welke functionarissen, organisaties, organisatieonderdelen, personen of zelfs software-agents zijn betrokken bij deze activiteit
  4. Hoe wordt de activiteit uitgevoerd
  5. Welke resultaten horen bii de activiteit
  6. Over welke functionaliteiten moet een actor kunnen beschikken om zijn activiteiten uit te kunnen voeren
  7. Welke type informatie is bij de uitvoering van de activiteit(en) nodig
  8. Welke informatieobjecten bevatten deze informatie
  9. Welke techieken de functionaliteiten bieden om de activiteiten uit te kunnen voeren en die nodig zijn om de informatie te kunnen verwerken

De basiselementen zijn in de vorm van een semantische relatie (proposities) weergegeven. Dit schema is onderdeel van een informatiemodel dat in 2014 is getoond bij de KVAN-dagen in Assen en in 2016 bij het DLM-forum in Den Haag. De beide andere onderdelen van dit model bevatten de handeling zelf met een communicatiemodel, een uitwisselingsmodel en het informatieobject. Het is onderdeel van het Leeuwarder informatiemodel (LIM) uit mijn essay A perfect match? Connecting partners in the labyrinth of information.1

Functionaliteiten als verbindende schakel

Functionaliteiten verbinden een activiteit (zaak, project ed), de binnen deze activiteit te verwerken gegevens en informatie en de daarvoor toe te passen technieken. Voorbeelde van functionaliteiten zijn opnemen, zoeken en vinden, raadplegen, bewerken, registreren, verwijderen, kopieëren etc.

Binnen analoge en digitale systemen worden gegevens verwerkt. Zodra deze gegevens middels functionaliteiten een rol krijgen bij een activiteit, worden ze voorzien van context en hebben ze een betekenis. Dat is het moment dat een gegeven informatie is geworden.

Over de computer

De analitical engine heeft geen enkele pretentie iets oorspronkelijks te scheppen. Hij kan datgene waarvan wij weten hoe we het hem moeten opdragen. Hij kan een analyse volgen, maar heeft niet de macht enige analytische openbaringen of waarheden te anticiperen. Hij kan ons slechts helpen beschikbaar te maken waar we al van op de hoogte zijn.

Functioneel

Zorgvuldige registraties op papier zijn overigens per definitie inhoudelijk niet minder functioneel dan ondergebracht in een geautomatiseerd systeem.

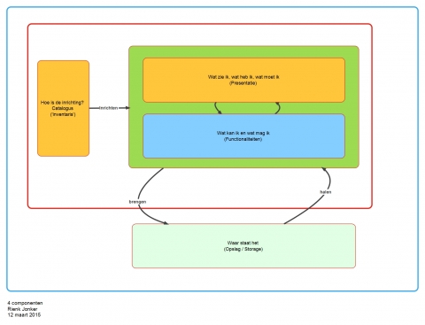
Vier componenten

Een (digitale) omgeving bestaat ten alle tijde uit 4 componenten:

 

Component

Toelichting

Catalogus

Wat is de context, hoe is de inrichting

Presentatie

Wat zie ik, wat heb ik, wat moet ik

Abonneren op RSS - functionaliteit